微信群永久二维码生成器源码

2025-11-21 其他源码 0 198
郑重承诺丨遇见资源提供安全交易、信息保真!
增值服务:
1.8 遇币
VIP折扣
    折扣详情
开通VIP尊享优惠特权
立即下载 升级会员
详情介绍

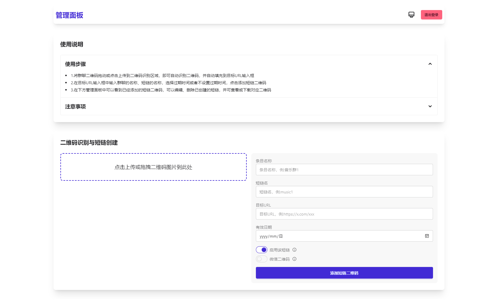
解决微信群二维码频繁失效问题,这款工具可生成永久二维码,无需服务器。同时支持短链接转换功能。

核心功能

1. 生成永久短链接,自动指向最新微信群二维码  

2. 通用短链接生成服务  

3. 纯前端实现,零服务器依赖  

4. 支持二维码样式自定义及Logo添加  

5. 后台实时更新二维码内容  

6. 密码保护功能(演示版)

微信群永久二维码生成器源码
微信群永久二维码生成器源码

收藏 (0) 打赏

感谢您的支持,我会继续努力的!

打开微信/支付宝扫一扫,即可进行扫码打赏哦,分享从这里开始,精彩与您同在
点赞 (37)

遇见资源网 其他源码 微信群永久二维码生成器源码 http://www.ox520.com/8406.html

常见问题

相关文章

猜你喜欢
发表评论
暂无评论
官方客服团队

为您解决烦忧 - 24小时在线 专业服务